Инструкции по настройке интеграций Пинкит, автоматизации бизнес-процессов Битрикс24 и другие полезные статьи.
RSSНастройте свою CRM Битрикс24 так, чтобы в зависимости от статуса клиента ему уходило нужное письмо. Это же мечта менеджера — просто сменил статус клиента (например, «Интересуется стиральными машинами»), и система сама отправит нужное коммерческое предложение по адресу клиента!
Настройте шаблон бизнес-процесса по нашей инструкции и наслаждайтесь автоматизацией работы.
Если вам интересна интеграция с IIKO, вам поможет Пинкит.
Заполните форму и мы проведем вам онлайн-встречу, где вы получите примеры реализации с кейсами внедрений:
| 1. Кейс клиента |
В компании работает следующая бизнес-модель. В базу контактов заносятся потенциальные клиенты, каждому из которых присваивается один из 17 возможных статусов.
В зависимости от того, какой статус присвоен клиенту, должно автоматически отправляться коммерческое предложение, которое соответствует данному статусу. Причем должно быть отправлено 2 коммерческих предложения с интервалом 23 и 120 часов после выставления статуса.
Важно учесть, что если был выставлен статус №1, а далее он изменился на какой-либо другой статус, а потом вновь поменялся на статус №1, то не нужно делать повторную отправку коммерческого предложения.
| 2. Алгоритм действий по внедрению данного бизнес-процесса |
Автоматизировать данный кейс будем с помощью бизнес-процессов Битрикс24, а отправлять коммерческое предложение (делать автоматические рассылки) будем с помощью интеграции UniSender и Битрикс24 в Пинкит.
Первое, что необходимо сделать прежде чем приступить к автоматизации — для каждого статуса сущности «Контакт» в Битрикс24 создать системные поля.
2.1. Создание системных пользовательских полей в Битрикс24 |
Начнем с создания статусов для клиентов. Так как в Битрикс24 не предусмотрены статусы для сущности «Контакт», добавим соответствующие пользовательские поля. А чтобы избежать повторного отправления писем с коммерческими предложениями, добавим для каждого из 17 статусов 3 свойства:
- Не отправлено КП
- Будет отправлено
- Отправлено
Для создания полей, перейдите в раздел «CRM» — «Еще» — «Настройки». Выберите пункт «Настройки форм и отчетов» и откройте «Пользовательские поля»:
Для сущности «Контакт» добавьте поле:
В создаваемом поле сделайте такие настройки:
Название: здесь укажите статус клиента (в данном кейсе первый статус — это «Статус отправки КП по статусу "В работе по ЭЦП для торгов (думает больше недели, сомневается)"».
Тип: список.
Во вкладке «Список» добавьте такие значения:
Первый статус готов. Повторите эти действия для создания всех необходимых статусов. В результате должно получится 17 полей:
2.2. Импорт файлов бизнес-процесса |
Для автоматизации данного кейса нам потребуется 2 бизнес-процесса. Первый должен присваивать созданному контакту статус «В работе (новый клиент)» и значение «КП не отправлено». Второй будет отслеживать сроки, установленные регламентом компании и отправлять сообщения клиенту.
Как получить файл с готовым бизнес-процессом?
Если вам нужен данный бизнес-процесс, отправьте нам заявку на его приобретение, и мы свяжемся с вами для обсуждения дальнейших действий.
После получения файла выполните импорт бизнес-процессов в свой Битрикс24, как описано ниже.
Создайте новый бизнес-процесс в Битрикс24. Для этого откройте: CRM / Еще / Настройки / Роботы и бизнес-процессы / Бизнес процессы:
Нажмите «Добавить шаблон» в блоке «Контакт»:
В открывшемся окне параметров шаблона, введите название бизнес-процесса. В чекбокс «Автоматически запускать» оставьте галочку «При добавлении» (запуск бизнес-процесса будет происходить автоматически при создании нового контакта) и нажмите кнопку «Сохранить».
Созданный бизнес-процесс откроется в дизайнере бизнес-процессов. Нажмите кнопку «Импорт» и подтвердите замену текущего шаблона.
Выберете файл бизнес-процесса, который вы получили в ответ на ваш запрос и нажмите кнопку «Импортировать», затем «Сохранить».
В результате в списке ваших бизнес-процессов для Контакта появится новый, который мы только что создали.
Повторите эти действия и для второго файла с бизнес-процессом.
I бизнес-процесс (создание контакта)
Первый бизнес-процесс совершенно простой и имеет всего 2 блока:
Блок «Изменение источника (по умолчанию)» должен присваивать созданному контакту значение «В работе (новый клиент)»:
Второй блок «Изменение документа» должен каждому статусу задать значение по умолчанию — «КП не отправлено»:
Данный бизнес-процесс работает следующим образом: при создании нового контакта ему автоматически присваивается первоначальный статус «В работе (новый клиент)». Далее каждому статусу выставляется значение, что коммерческое предложение не было ещё отправлено (контакт ведь только создан).
II бизнес-процесс (изменение контакта)
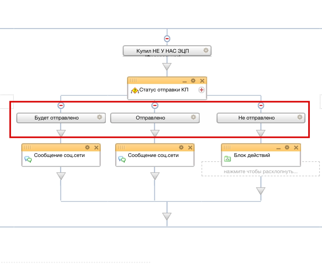
Второй бизнес-процесс для изменения документа имеет более сложную структуру, которая состоит из 17 веток (1 ветка = 1 статус):
Каждая ветка содержит 3 условия:
В настройках параметров действия каждого из 3-х условий в каждой из 17 веток должны быть установлены те поля, которые мы создали на шаге 2.1. данного алгоритма с указанием их значений. Если вы создаете бизнес-процесс самостоятельно, то сделайте такие настройки (в импортируемом файле эти настройки уже есть):
Блок-схема условия «Не отправлено» выглядит следующим образом:
Чтобы, как установлено регламентом компании, отправлялось 2 коммерческих предложения с интервалом 23 и 120 часов после выставления статуса, в блок-схеме предусмотрена конструкция «Параллельное выполнение» (ее видно на схеме). Эта конструкция ставит процесс на паузу и продолжит выполнение процесса только спустя заданное время.
2.3. Создание шаблона автоматической рассылки |
Для полноценной автоматизации рассылок будем использовать интеграцию UniSender с Битрикс24, точнее опцию автоматических рассылок писем через бизнес-процессы в Пинкит.
Чтобы клиенту отправилось именно то письмо, которое вы хотите (нужный вариант коммерческого предложения), нужно подготовить шаблон этого почтового отправления.
Как говорилось выше, для автоматизации отправки писем с различными вариантами коммерческого предложения клиентам, нужна интеграция UniSender (сервис рассылок) и Битрикс24 через Пинкит.
Создайте шаблон письма, по которому бизнес-процесс будет формировать сообщения для ваших клиентов.
2.4. Настройка автоматической рассылки |
Итак, вернемся к блок-схеме бизнес-процесса. Когда истекут 23 и 120 часов после выставления статуса клиента, сработает автоматическая рассылка коммерческого предложения:
Чтобы ушло именно то письмо, которое вам нужно, необходимо выполнить настройку действия блоков «Автоматическая рассылка Юнисендер из Битрикс24». Для этого нажмите на значок шестеренки в правом верхнем углу блока. Откроется окно настройки параметров действия:
Поле «Идентификатор шаблона»
Здесь укажите номер шаблона рассылки, который вы создали на шаге 2.3. данного алгоритма. Узнать номер нужного шаблона можно в интеграции «Автоматическая рассылка Юнисендер из Битрикс24»:
В интеграции перейдите на вкладку «ШАБЛОНЫ», скопируйте номер нужного шаблона и вставьте его в поле «Идентификатор шаблона» настроек действия блока «Автоматическая рассылка Юнисендер из Битрикс24».
Поле «Заголовок сообщения»
Здесь укажите тему сообщения, которое получит клиент.
В следующие поля «Автор сообщения» и «Электронный адрес» введите ту информацию, которую хотите, чтобы увидел в письме клиент.
Чтобы автоматизировать процесс отправки различных коммерческих предложений в зависимости от статуса клиента вам понадобится:
- Битрикс24 — тарифный план, в котором включены бизнес-процессы.
- Интеграция UniSender и Битрикс24 через Пинкит.
После настройки бизнес-процесса и интеграции Пинкит бизнес-процесс будет автоматически отправлять шаблонные письма вашим клиентам. Для этого достаточно установить соответствующий статус клиенту и выставить значение «Не отправлено».
Спустя 23 часа будет отправлено первое письмо, а спустя 120 часов — второе. После отправки установленных сообщений (разных вариантов коммерческого предложения), бизнес-процесс присвоит статусу клиента значение «КП отправлено» и завершит работу.
Важный момент: выполнять настройки процесса, описанные в данной статье, может специалист, имеющий права администратора в Битрикс24.
Заполните форму и мы проведем вам онлайн-встречу, где вы получите примеры реализации с кейсами внедрений:Расширьте возможности Битрикс24 с платформой Пинкит
С помощью Пинкит вы можете легко настроить интеграции вашей CRM и других веб-сервисов и уменьшить ручной труд.
Подберите сценарий автоматизации под ваши задачи на примере готовых кейсов и шаблонов интеграций в Пинкит
Узнайте, какие сервисы можно интегрировать с помощью Пинкит: https://lk.pinkit.io/tariffs
Время работы специалистов Пн.–Пт.: с 9:30 до 18:30; Сб.-Вс.: выходные.
|
Юлия Белицкая
|
|
Нужен готовый шаблон данного бизнес-процесса? Оставьте комментарий и мы свяжемся с Вами.
Хотите получить настройку бизнес-процессов Битрикс24 в Вашей компании бесплатно? Тогда наша акция «» для Вас! Подписывайтесь на наш , где мы подробно разбираем как создавать и устанавливать бизнес-процессы. Смотрите и сохраняйте наш плей-лист, в котором Вы найдете много полезных кейсов по работе с CRM |
|
Ольга
|
|
Здравствуйте. Мы были на Лаборатории во вторник и Алексей говорил про процессы и что может выслать под автоматизацию работы с лидами.
Хотим получить |
|
Юлия Белицкая
|
|
Ольга, Здравствуйте.
|
|
Алексей Окара
| ||
Кто еще не получил БП с мероприятия- пишем тут в ветке. Скинем всем, кто тут отпишется наш БП выращивания Лидов до Сделок. | ||
|
Михаил Трунов
|
|
Это я так и не получил БП ((
как можно решить вопрос? |
|
Алексей Окара
| ||
|
Юлия Белицкая,
| ||
|
Михаил Трунов
|
|
\\скинь в почту регистрации на сайте.
это уважаемая Юлия написала? не могли бы вы более однозначно задать вопрос, куда скинуть адрес моей почты? |
|
Алексей Окара
| ||
| ||
|
Юлия Белицкая
|
|
Михаил Трунов, добрый день! Файл на почту отправила.
|
|
Ольга
| ||
| ||





Если вам интересна 
















