Публичные кейсы уменьшения ручного труда с помощью Пинкит, интеграции между разными веб-сервисами и опыт наших клиентов.
Компания МойСклад — первый в России интернет-сервис управления торговлей и складом.
Сервис Мой Склад – помогает малому и среднему бизнесу в обработке заказов, управления продажами и закупками, складского учёта и контроля финансовых расчетов.
Компания обратилась к нам, за внушительной доработкой приложения «Запись на прием».
Какие доработки проводились на этот раз, читайте в статье.
Приложение «Запись на прием» — это универсальное приложение, которое может быть кастомизировано под любой бизнес, где требуется предварительная запись / бронирование ресурсов.
Пинол - 10 лет на рынке внедрения. Мы имеем уникальную экспертизу, поэтому не тратьте время на самостоятельное изучение, мы готовы вам помочь!
Подарочная консультация по вопросам автоматизации уже
Заполните форму и мы проведем вам онлайн-встречу, где вы получите примеры реализации с кейсами внедрений:
Алексей Окара, учредитель Пинол
Какие нужны были доработки?
Требовалось произвести доработку в создание iCRM-формы:
- Предусмотреть возможность создания iCRM-формы под каждого сотрудника;
- Настройка справочника, где указывается сотрудник, по умолчанию должен, находится именно тот сотрудник, для которого создана эта форма;
- Реализовать возможность автоматической отправки ссылки на iCRM-форму для клиента.
Что нового в приложении «Запись на прием»?
1. Добавлена связь «Ресурс» (Специалист/Специальность) с пользователями Битрикс24.
Раннее, создать список специальностей и врачей, мог сотрудник, имеющий соответствующие права доступа, в разделе «Настройки».
Теперь же, каждый специалист (сотрудник) может настроить свое индивидуальное расписание и вносить в него изменения.
2. Возможность отправлять ссылку на iCRM-форму клиенту, при помощи специального активити «Отправить ссылку на iCRM-форму» для выбора подходящего времени и даты. Активити формируется в момент установки приложения. С помощью данного активити отправляется ссылка на расписание Ответственного за сущность специалиста.
Таким образом, клиент может записаться именно к тому специалисту, к которому намеревался попасть на прием.
3. После того, как клиент выполняет запись, данные записи (ФИО, дата и время) все выбранные данные поступают в карточку Лида как новое Дело с типом Встреча. Таким образом специалист будет знать, когда запланирована встреча с клиентом.
Как это работает?
Перед началом работы нужно настроить индивидуальное расписание. Для этого, заходим в приложение «Запись на прием». Далее открываем блок «Настройки» выбираем нужного нам пользователя и добавляем должность, нажимаем кнопку Сохранить, как показано на картинке.
Если Вы еще не используете приложение «Запись на прием», Вы можете сделать это прямо сейчас, перейдя по одной из наших ссылок:
Далее, настраиваем расписание, выбирая время и даты, в которые будет проводиться прием и нажимаем кнопку Сохранить.
Для дальнейшей работы с клиентами был разработан бизнес-процесс совместно с приложением «База бизнес-процессов Пинол».
Рассмотрим как работает бизнес-процесс
При поступлении нового Лида формируется Дело на ответственного менеджера с типом встреча. В деле указано, что необходимо связаться с клиентом для уточнения информации по заявке (например, это новый клиент, он не оставил email-адрес).
После того как вся нужная информация будет внесена в Лид. Запускается следующий бизнес-процесс, при помощи которого клиенту направляется ссылка на iCRM-форму для записи к конкретному специалисту, к которому клиент хочет записаться.
Для этого выбираем специально активити «Расписание пользователя» и настаиваем почтовое уведомление.
Клиент, перейдя по ссылке из письма, попадает на iCRM-форму для записи, выбирает нужную ему время и дату и нажимает кнопку Записаться на прием.
Данные (время/дата) выбранные клиентом отобразятся в карточке Лида как новое Дело с типом встреча.
А для того, чтоб не пропустить назначенную встречу.
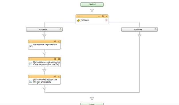
Был настроен еще один бизнес-процесс, для уведомления клиента и менеджера о предстающей встрече.
По условию бизнес-процесса, проверяется наличие записи к специалисту.
Если запись есть, направляется два уведомления:
Первое уведомление для клиента.
С помощью активити «Автоматическая рассылка Юнисендер из Битрикс24», направляется письмо напоминание, о предстоящей встрече.
Второе уведомление для специалиста.
Ответственному специалисту с помощью активити «Отправка уведомлений в персональный чат», будет направлено соответствующее напоминание, о назначенной встрече с ссылкой на конкретный Лид.
Выводы
Как видно, с помощью «База бизнес-процессов Пинол», менеджер сразу видит новую заявку и не пропустит ее, а новый функционал «Запись на прием» помогает клиенту подобрать удобную для себя (время/дату) и записаться именно к своему специалисту.
Получите полный спектр услуг по автоматизации вашего бизнеса: внедрение CRM плюс техническая поддержка для взрывного роста продаж!












